CloudHold Proxy

OVERVIEW

CyberCX tasked us in a group to create a Proxy. This is an offensive security tool for the purposes of web application exploitation. Specifically, an interactive HTTP proxy tool that incorporates several key features used by security testers.

Dashboard
History Logs page

YEAR

2025

ROLE

GROUP PROJECT

SERVICES

PROXY


About the project

Functions

  • Perform SSL/TLS stripping (removing encryption) on HTTPS traffic

  • Capture and log HTTP requests from a device

  • Have the ability to browse and display captured requests

  • Have a navigable/visualization of captured requests

  • The ability to intercept and modify a request in real-time

  • The ability to modify and replay previously logged HTTP requests

  • Have a built-in fuzzer for several attacks

    • The fuzzer can be a simple match and replace

    • The fuzzer must be multi-threaded

  • Cross platform functionality (Linux, Windows, MacOS)

  • The solution should be modular and extendable

  • The solution must not be written in Java, as this is the setback of existing tools


Learn More…

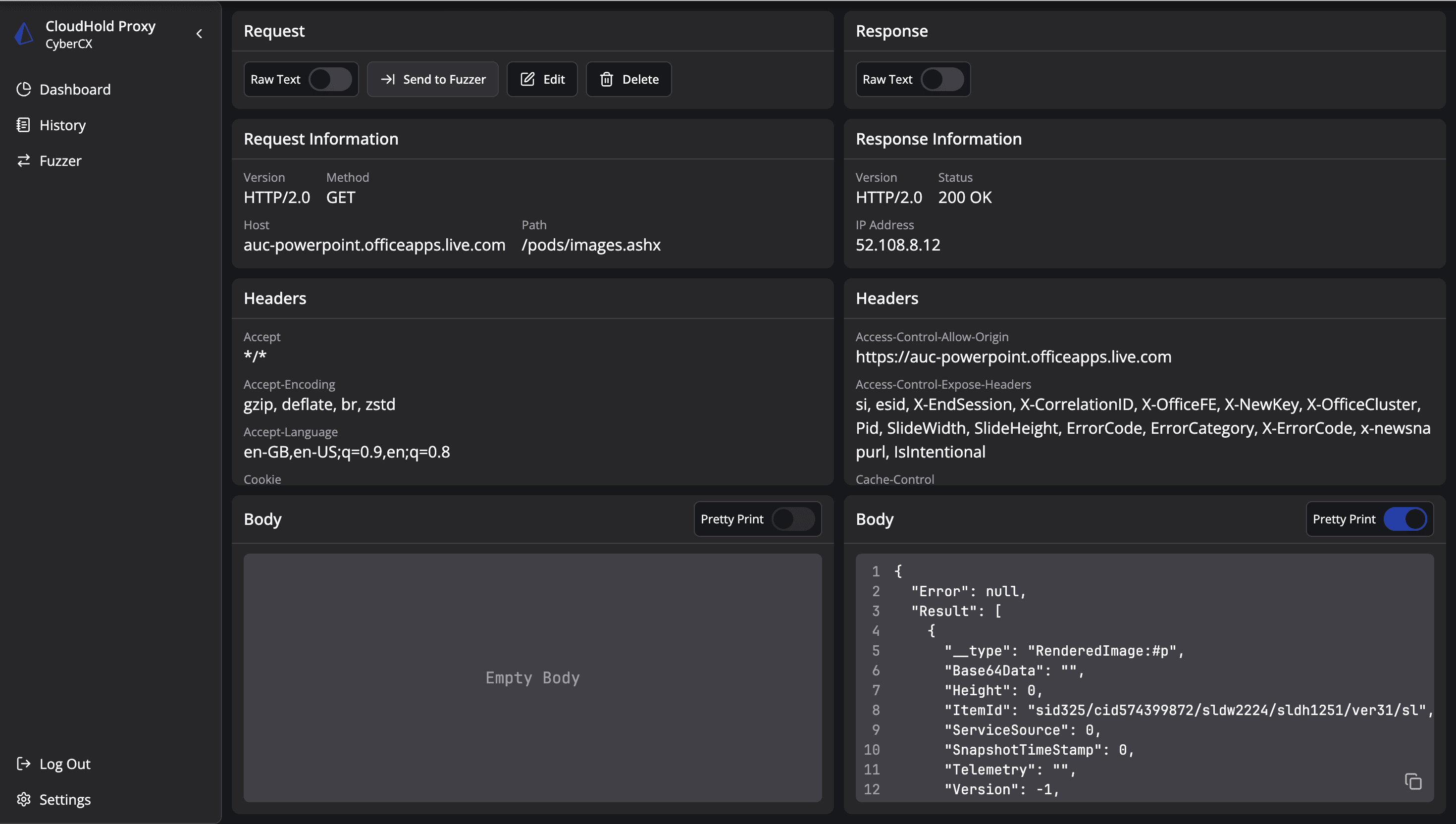
History Details Page
Starting the Fuzzer
Fuzzer results
About page
Smooth Scroll
This will hide itself!

CloudHold Proxy

OVERVIEW

CyberCX tasked us in a group to create a Proxy. This is an offensive security tool for the purposes of web application exploitation. Specifically, an interactive HTTP proxy tool that incorporates several key features used by security testers.

Dashboard
History Logs page

YEAR

2025

ROLE

GROUP PROJECT

SERVICES

PROXY


About the project

Functions

  • Perform SSL/TLS stripping (removing encryption) on HTTPS traffic

  • Capture and log HTTP requests from a device

  • Have the ability to browse and display captured requests

  • Have a navigable/visualization of captured requests

  • The ability to intercept and modify a request in real-time

  • The ability to modify and replay previously logged HTTP requests

  • Have a built-in fuzzer for several attacks

    • The fuzzer can be a simple match and replace

    • The fuzzer must be multi-threaded

  • Cross platform functionality (Linux, Windows, MacOS)

  • The solution should be modular and extendable

  • The solution must not be written in Java, as this is the setback of existing tools


Learn More…

History Details Page
Starting the Fuzzer
Fuzzer results
About page
Smooth Scroll
This will hide itself!

CloudHold Proxy

OVERVIEW

CyberCX tasked us in a group to create a Proxy. This is an offensive security tool for the purposes of web application exploitation. Specifically, an interactive HTTP proxy tool that incorporates several key features used by security testers.

Dashboard
History Logs page

YEAR

2025

ROLE

GROUP PROJECT

SERVICES

PROXY


About the project

Functions

  • Perform SSL/TLS stripping (removing encryption) on HTTPS traffic

  • Capture and log HTTP requests from a device

  • Have the ability to browse and display captured requests

  • Have a navigable/visualization of captured requests

  • The ability to intercept and modify a request in real-time

  • The ability to modify and replay previously logged HTTP requests

  • Have a built-in fuzzer for several attacks

    • The fuzzer can be a simple match and replace

    • The fuzzer must be multi-threaded

  • Cross platform functionality (Linux, Windows, MacOS)

  • The solution should be modular and extendable

  • The solution must not be written in Java, as this is the setback of existing tools


Learn More…

History Details Page
Starting the Fuzzer
Fuzzer results
About page
Smooth Scroll
This will hide itself!

Create a free website with Framer, the website builder loved by startups, designers and agencies.